Inhaltsverzeichnis
Query Studio ist eine kostenlose AppExchange-Erweiterung für die Salesforce Marketing Cloud, die SQL-Abfragen in Echtzeit ermöglicht. Mit einer Benutzeroberfläche ähnlich SQL Server Studio oder MySQL Workbench können Sie Data Extensions direkt abfragen, Ergebnisse in der Vorschau prüfen und ohne vorherige Erstellung von Ziel-Extensions arbeiten.
Der native SQL-Editor in Automation Studio bietet nur minimale Funktionen: keine Syntax-Hervorhebung, keine Echtzeit-Vorschau und kein komfortables Debugging. Marketing-Teams verbringen dadurch unnötig viel Zeit mit der Fehlersuche in komplexen Abfragen. Query Studio schliesst diese Lücke mit Auto-Vervollständigung, direkter Ergebnis-Vorschau und einem übersichtlichen Datenbrowser. Unternehmen, die Query Studio einsetzen, berichten von bis zu 50 % schnellerer SQL-Entwicklung in der Marketing Cloud.
Das Wichtigste in Kürze
- Kostenlose AppExchange-Erweiterung: Query Studio lässt sich in wenigen Minuten installieren und steht sofort für Echtzeit-SQL-Abfragen bereit.
- Echtzeit-Vorschau und Debugging: Testen Sie SQL-Statements mit sofortiger Ergebnisanzeige, bevor Sie Automation-Activities erstellen.
- Nahtlose Data-Extension-Integration: Greifen Sie direkt auf alle Data Extensions zu und exportieren Sie Ergebnisse in neue oder bestehende Tabellen.
In diesem Artikel erfahren Sie, wie Sie Query Studio installieren, effizient nutzen und typische SQL-Fehler vermeiden. Während unser Marketing Cloud Guide den Gesamtüberblick bietet, fokussiert dieser Artikel auf die praktische SQL-Arbeit mit Query Studio.
Einführung in Query Studio für Marketing Cloud

Query Studio ist eine kostenlose Erweiterung für die Salesforce Marketing Cloud, die du direkt über den AppExchange beziehen kannst.
Diese leistungsstarke Erweiterung ermöglicht dir eine effiziente Verwaltung deiner SQL-Abfragen mit einer intuitiven Benutzeroberfläche, ähnlich wie du sie von SQL Server Studio oder MySQL Workbench kennst.
Mit Query Studio kannst du komplexe Datenanalysen in Echtzeit durchführen, ohne vorher Ziel-Daten-Extensions erstellen zu müssen. Das spart nicht nur Zeit, sondern vereinfacht auch den gesamten Workflow erheblich.
Die wichtigsten Funktionen von Query Studio im Überblick:
- Echtzeit-Datenabfragen und -Transformationen
- Unterstützung für komplexe SQL-Joins
- Benutzerfreundliche Oberfläche für SQL-Abfragen
- Direkte Vorschau der Abfrageergebnisse
- Automatische Datentypenerkennung
Die Integration von Query Studio in Ihre Marketing Cloud-Strategie ermöglicht eine präzise Datenanalyse und effektive Kampagnensteuerung. Besonders in Kombination mit dem Marketing Cloud Content Builder lassen sich datengetriebene Inhalte effizient erstellen.
Mit den erweiterten Funktionen für Datenmanipulation und SQL-Abfragen optimierst du deine Marketing-Prozesse und triffst fundierte Entscheidungen auf Basis deiner Datenanalysen.
Die Plattform unterstützt dich bei der Automatisierung wiederkehrender Abfragen und ermöglicht eine schnelle Anpassung deiner Marketing-Maßnahmen basierend auf aktuellen Datenerkenntnissen.
Schritt-für-Schritt-Anleitung zur Nutzung von Query Studio

Die Installation von Query Studio erfolgt direkt über den Salesforce AppExchange. Nach der Installation findest du Query Studio im Setup-Bereich deiner Marketing Cloud.
Für einen optimalen Start mit Query Studio haben wir die wichtigsten Schritte zur Einrichtung und Nutzung zusammengestellt:
- Installation über AppExchange durchführen
- Zugriffsberechtigungen für relevante Benutzer einrichten
- Query Studio im Setup-Bereich aktivieren
- Verbindung zu deinen Daten-Extensions herstellen
- Erste Test-Abfrage durchführen
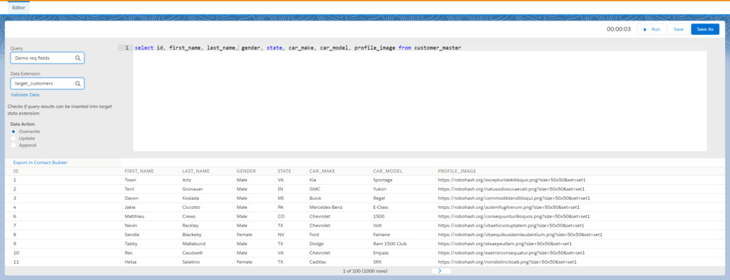
Die Benutzeroberfläche von Query Studio ist intuitiv gestaltet und ermöglicht dir einen schnellen Zugriff auf alle wichtigen Funktionen für deine SQL-Abfragen.
Im Hauptbereich findest du den SQL-Editor, wo du deine Abfragen direkt eingeben und bearbeiten kannst. Die Vorschaufunktion zeigt dir sofort die Ergebnisse deiner Abfrage an.
Der Datenbrowser auf der linken Seite gibt dir einen kompletten Überblick über alle verfügbaren Daten-Extensions und deren Strukturen. Dies vereinfacht die Erstellung komplexer Abfragen erheblich.
Für die Optimierung deiner Marketing-Kampagnen kannst du die Ergebnisse direkt in neue oder bestehende Daten-Extensions exportieren. Mehr dazu erfährst du in unserem Artikel zum Email Studio in der Marketing Cloud.
Die automatische Vervollständigung unterstützt dich bei der Syntax deiner SQL-Abfragen und reduziert Fehlerquellen. Query Studio speichert außerdem deine häufig verwendeten Abfragen zur späteren Wiederverwendung.
Best Practices bei der Verwendung von Query Studio

Die Grundlage für erfolgreiche Datenanalysen in Query Studio ist die konsequente Einhaltung von Datenhygiene-Standards. Eine saubere Datenstruktur ermöglicht präzise Auswertungen und verlässliche Marketing-Entscheidungen. Für die optimale Nutzung von Query Studio haben wir die wichtigsten Best Practices zusammengestellt:
- Regelmäßige Überprüfung der Datentypen in allen Daten-Extensions
- Standardisierte Namenskonventionen für Abfragen und Daten-Extensions
- Dokumentation komplexer SQL-Joins für spätere Wiederverwendung
- Implementierung von Validierungsregeln für Dateneingaben
- Regelmäßige Backup-Erstellung wichtiger Abfragen
Die Echtzeitvorschau der Abfrageergebnisse solltest du nutzen, um deine SQL-Statements zu optimieren und mögliche Fehler frühzeitig zu erkennen. Dies spart Zeit bei der Entwicklung komplexer Datenabfragen. Bei der Nutzung von Marketing Cloud Tools ist es wichtig, die Datenqualität kontinuierlich zu überwachen. Query Studio bietet dir dafür verschiedene Validierungsmöglichkeiten.
Benutzerdefinierte Abfragen sollten in einem zentralen Repository gespeichert werden. Das ermöglicht dir und deinem Team einen schnellen Zugriff auf bewährte SQL-Statements und fördert die Zusammenarbeit. Die Integration von Query Studio in deine Automatisierungen sollte schrittweise erfolgen. Teste neue Abfragen zunächst in einer Staging-Umgebung, bevor du sie in deine Produktivumgebung überführst.
Häufige Fehler bei der Nutzung von Query Studio vermeiden
Der SQL-Abfrage-Editor in Automation Studio bietet nur grundlegende Funktionen und erschwert das Debugging komplexer Abfragen. Query Studio verbessert diese Einschränkungen durch erweiterte Analysemöglichkeiten.
Eine der häufigsten Fehlerquellen ist die manuelle Überprüfung von Daten-Extensions für Abfrageergebnisse. Dies führt oft zu Zeitverlust und Frustration bei der Entwicklung von Marketing-Kampagnen.
Für eine effiziente Fehlervermeidung haben wir die wichtigsten Stolperfallen identifiziert:
- Unvollständige WHERE-Klauseln bei der Datenselektion
- Fehlende JOIN-Bedingungen bei der Verknüpfung mehrerer Daten-Extensions
- Inkorrekte Datentypen bei der Aggregation von Werten
- Vergessen der DISTINCT-Klausel bei Duplikatenvermeidung
- Unzureichende Fehlerbehandlung in komplexen Abfragen
Die Data Extension Marketing Cloud bietet dir zusätzliche Einblicke in die optimale Strukturierung deiner Datenabfragen.
Bei der Abfrageoptimierung ist die Verwendung von Indizes für häufig abgefragte Felder essentiell. Dies beschleunigt die Datenverarbeitung erheblich.
Query Studio ermöglicht dir eine direkte Vorschau deiner Abfrageergebnisse. Nutze diese Funktion, um Syntax-Fehler frühzeitig zu erkennen und zu beheben.
Die Implementierung von Validierungsregeln in deinen SQL-Abfragen verhindert inkonsistente Datensätze und sichert die Qualität deiner Kundendatenanalyse.
Plane regelmäßige Überprüfungen deiner automatisierten Abfragen ein. Änderungen in der Datenstruktur können unerwartete Fehler verursachen.
Integration von Query Studio in die Marketingstrategie

Query Studio verbessert deine Marketingstrategie durch die nahtlose Integration von Echtzeitdaten-Analysen in deine Kampagnenplanung. Die zentrale Schnittstelle ermöglicht dir präzise Datenauswertungen für zielgerichtete Marketing-Maßnahmen.
Für eine erfolgreiche Integration von Query Studio in deine Marketing-Aktivitäten empfehlen wir diese bewährten Implementierungsschritte:
- Automatisierte Zielgruppensegmentierung basierend auf Echtzeitdaten
- Dynamische Anpassung von Kampagneninhalten durch SQL-gesteuerte Trigger
- Integration von Cross-Channel-Daten für personalisierte Customer Journeys
- Echtzeit-Monitoring von Kampagnen-KPIs
- Automatische Datenbereinigung für präzise Targeting-Maßnahmen
Die Datenbereinigung durch Query Studio ermöglicht dir eine zuverlässige Grundlage für deine Marketing Cloud Strategien. Du kannst Kampagnen basierend auf validierten Datensätzen optimieren.
Query Studio unterstützt dich bei der Erstellung dynamischer Zielgruppensegmente. Die SQL-basierte Segmentierung ermöglicht eine präzise Kundenansprache über alle Marketing-Kanäle hinweg.
Die Integration von Cross-Channel-Daten verbessert dein Kampagnen-Tracking erheblich. Du erhältst einen ganzheitlichen Überblick über die Customer Journey und kannst Marketing-Maßnahmen entsprechend anpassen.
| Integrationsbereich | Nutzen für Marketing |
|---|---|
| Echtzeitdaten-Analyse | Sofortige Kampagnenanpassung |
| Automatische Segmentierung | Präzises Targeting |
| Cross-Channel-Integration | Ganzheitliche Customer Journey |
| KPI-Monitoring | Datenbasierte Optimierung |
Die Integration ermöglicht dir eine schnelle Reaktion auf Kampagnen-Performance. Durch die Echtzeitanalyse kannst du Marketing-Maßnahmen umgehend optimieren und Budgets effizient einsetzen.
Schlusswort
Mit Query Studio in der Salesforce Marketing Cloud erhält man ein mächtiges Werkzeug zur Datenanalyse und -manipulation in Echtzeit. Die einfache Benutzeroberfläche und umfassenden Funktionen erleichtern den Abfrageprozess erheblich und fördern die Anpassung der Marketingstrategie.
Für Marketer, die ihre Kampagnen durch fundierte Datenentscheidungen verbessern möchten, erweist sich Query Studio als unentbehrlich. Lass uns gemeinsam herausfinden, wie Query Studio Marketing Cloud für dein Unternehmen nützlich sein kann. Kontaktiere uns, um über deine spezifischen Bedürfnisse und Herausforderungen im Business zu sprechen!
Häufig gestellte Fragen
Wie greift man auf Query Studio in Marketing Cloud zu?
Query Studio ist eine kostenlose AppExchange-Erweiterung. Nach Installation greifst du über die Navigationsleiste der Marketing Cloud darauf zu. Es ähnelt SQL Server Studio oder MySQL Workbench.
Verwendet Marketing Cloud SQL?
Ja, die Marketing Cloud verwendet SQL. Query Studio erlaubt es, SQL-Abfragen direkt auf Marketing-Cloud-Daten auszuführen. Dies unterstützt komplexe Datenmanipulationen und SQL-Joins für effektive Abfragen.
Warum funktioniert mein Query Studio nicht?
Wenn Query Studio nicht funktioniert, kann es an Benutzerberechtigungen oder an Abfragefehlern liegen. Überprüfe Benutzerzugänge und SQL-Syntax, um potenzielle Probleme zu identifizieren und zu beheben.